Presented by developerWorks, your source for great tutorials
ibm.com/developerWorks
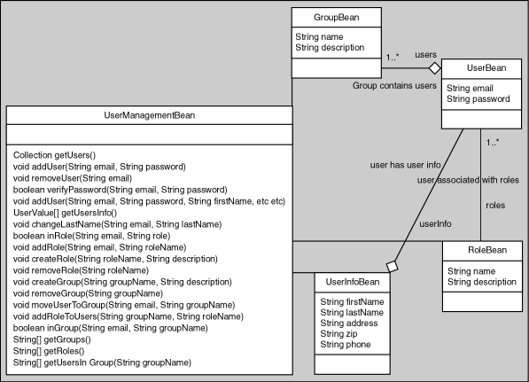
As you can see from the above diagram, the
UserManagement
session bean has
access to all other beans. It functions as a facade into the authentication system.
Figure 3: Block Diagram of
UserManagement
being accessed by client application
Introducing EJB CMP/CMR, Part 1 of 2
Page 9 of 48






footer




 

 

 

 

 Home | About Us | Network | Services | Support | FAQ | Control Panel | Order Online | Sitemap | Contact

tomcat web hosting

 

Our partners: PHP: Hypertext Preprocessor Best Web Hosting Java Web Hosting Jsp Web Hosting Cheapest Web Hosting

Visionwebhosting.net Business web hosting division of Web Design Plus. All rights reserved